In my career, I've consistently excelled in delivering diverse services, specializing in effective project management, insightful data analysis, and top-notch customer service. My skills extend to optimizing processes and enhancing efficiency. Whether leading teams or collaborating, I'm dedicated to providing value and contributing to operational success.

I possess a robust and extensive set of technical skills in network management and administration,
reflecting a profound understanding and proficiency in overseeing the smooth functioning and security of intricate networking infrastructures.
My expertise encompasses a wide range of tasks and responsibilities,
ensuring the seamless operation, optimization, and protection of networks within diverse and dynamic environments.

I'm skilled in creative problem-solving and innovative design thinking, with a knack for clear communication and effective collaboration.
I thrive in fast-paced environments, leading teams to deliver high-quality designs on time.
My approach is driven by empathy, resulting in solutions that deeply resonate with users.
I excel under pressure, consistently delivering exceptional design work with a focus on excellence.

I'm a third-stage Information System Engineering student with a focus on system architecture and software development.
I also hold a CCNA certificate, highlighting my expertise in Cisco networking, including device configuration and network security.
My combined academic and technical background positions me as a versatile professional in information systems and networking.
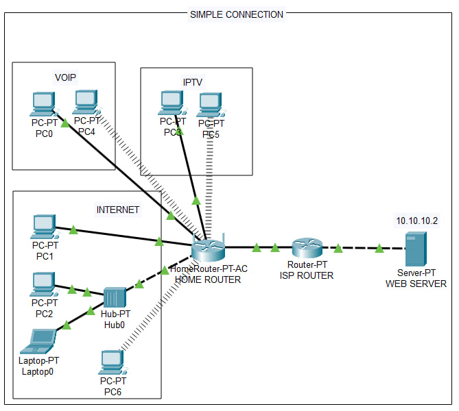
Humanity and networks have a close connection that has changed over time. From old ways of talking to today's internet and social media, how we communicate and connect has transformed a lot. for that i have a project are designed Simple Connections.
To See My Project Click At :
In today's digital age, the smart home is a marvel of convenience and efficiency. With a structured network comprising a server, wireless router, and various wireless devices like laptops, fans, lamps, doors, and garage doors, we have unprecedented control over our environment. For that i have an Smart Home design
To See My Project Click At :
Telecommunication is the lifeblood of our connected world, seamlessly linking individuals and societies across vast distances. At its core lies a sophisticated infrastructure comprising networks, satellites, and devices, all working in concert to facilitate communication.and there the big local telecommunication system
To See My Project Click At :
Within the bustling hub of higher education, the college network stands as the digital backbone, fueling learning, collaboration, and innovation. It comprises a sophisticated infrastructure of servers, routers, switches, and wireless access points, all meticulously designed to support the academic endeavors of students and faculty alike.
To See My Project Click At :
Hi there! I'm Aland Bakr Salam, a network engineer with a knack for problem-solving and a passion for design engineering. Currently studying at Erbil Polytechnic University, I'm all about hands-on learning. From setting up networks to optimizing and securing them, I'm your go-to guy. Check out my portfolio to see my projects and skills in action. Let's connect and explore the exciting world of technology together! Thanks for stopping by!
Show CV

